一度成为舆论热点的创业公司“神奇百货”从今年下半年开始,一直被丑闻所困扰。
继《GQ中国》质疑神奇百货CEO王凯歆以及该公司的运作模式后,界面新闻也在今年7月对神奇百货所出现的闪电搬家、非法辞退员工和涉嫌漏税等问题进行了报道。报道出台后,神奇百货方面仅仅通过王凯歆在个人微信号上发出的一封公开信回应了质疑。
信中称,神奇百货裁掉了超过70名员工,目标在于更好地对公司现金流进行控制,以尽快达到收支平衡。根据当时神奇百货给出的说法,裁员之后,公司会谋求业务转型;而熟知该公司内部情况的人士则对界面新闻记者表示,神奇百货的转型实质是向导购模式发展。
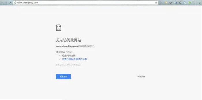
在此之后,神奇百货开始归于沉寂,业内也几乎不再出现与之相关的消息。而在今天,当界面新闻记者试图登入神奇百货的官网时,却发现网页已经无法访问。

从上次事件至今,神奇百货的发展状况一直不为人所知。而本次官网的无法访问,又一次引发了业内人士对于这家公司的质疑。一名投资界人士向界面新闻记者表示:“神奇百货之前的经营就很成问题,这次网页的无法访问可能是问题的又一次体现。”随后,界面新闻记者向王凯歆询问具体情况,但未获得回应。
对此,多名神奇百货的前员工均表示,不是十分了解神奇百货的近况,但也听说了该公司近期未见起色。“官网应该是早就上不去了,可能是像之前说的那样,公司准备洗盘重来吧。”一名前员工告诉界面新闻记者。

创新谷是神奇百货的天使轮投资机构。当界面新闻记者向其了解神奇百货的发展近况时,创新谷CEO朱波却告诉界面新闻记者,自己早已不关注这家公司了。
“从今年二月开始,王凯歆完全听不进我的善意劝告,她简直像是换了个人。”朱波说,自从神奇百货今年来爆出多次负面消息之后,自己已经放弃了这家公司,目前他已经把神奇百货放到了死亡名单之中。
“也许当时不启动A轮融资,神奇百货会走得更稳一些。”朱波表示,“在刚开始钱不多的时候,公司运营的还不错;但自从王凯歆离开创新谷孵化器后,我们就无法帮助她了。”他认为,对于年轻的创业者来说,资金太多未必是一件好事。
在神奇百货基本触底之后,朱波本人并未对90后的年轻创业者失去信心,但他也认为,年轻创业者缺乏经验,需要加强投后管理。而对于神奇百货转型发展的说法,他并不看好。
“太晚了,一把下落的刀是很难接得住的。”朱波说。



评论