文|手游那点事
近日,广东省游戏产业协会给各游戏单位发出了一份《关于征集国家标准<信息技术 网络游戏未成年人监护系统技术要求>草案意见的通知》。
通知中明确提到,为加强保障未成年人网络空间安全,促进未成年人健康成长,中国电子技术标准化研究院、中国音像与数字出版协会游戏出版物工作委员会、广东省游戏产业协会以及深圳市腾讯计算机系统有限公司共同起草制定《信息技术 网络游戏未成年人监护系统要求》草案,该标准已纳入国家标准计划并由 TC28 (全国信息技术标准化技术委员会)归口上报及执行。
而为了推动以企业为主体参与标准制修订工作的机制,现将草案发至各游戏企业,征求大家意见及建议。游戏企业如有反馈,请在4月28日前提交。

以下为《信息技术 网络游戏未成年人监护系统技术要求》全文:
信息技术网络游戏未成年人监护系统技术要求
1.范围
本标准规定了网络游戏未成年人监护系统(以下简称“系统”)的功能要求和监护保障要求。
本标准适用于系统的设计、开发和使用,为网络游戏监管部门、厂商、用户提供技术参考。
2.规范性引用文件
下列文件对于本文件的应用是必不可少的。凡是注日期的引用文件,仅注日期的版本适用于本文件。凡是不注日期的引用文件,其最新版本(包括所有的修改单)适用于本文件。
GB/T 32626-2016信息技术 网络游戏 术语
《网络游戏管理暂行办法》2012年 文化部
《网络游戏防沉迷系统开发标准》2007年 教育部 共青团中央 公安部
《网络游戏防沉迷系统实名认证方案》2007年 教育部 共青团中央 公安部
3.术语、定义和缩略语
3.1 术语、定义
GB/T 32626-2016 《信息技术 网络游戏 术语》中以及下列术语和定义适用于本文件。
3.1.1.
未成年用户minors user
未满十八周岁的网络游戏用户。
3.1.2.
监护人gurdian
对未成年用户进行指导和监督的系统使用者(例:父母)。
3.1.3.
网络游戏未成年人监护系统online game minors guardian system
使用对未成年人网络游戏行为进行查询、提醒、控制的功能技术系统。
4.总体要求
4.1技术架构
应用层:提供监护功能。
服务层:提供支持监护功能所需的服务能力。
数据层:提供网络游戏业务和消费数据。

图 1:系统技术架构
4.2 基本功能
在网络游戏平台上通过将监护人与未成年用户游戏账号的绑定,从而实现监护人对未成年人的游戏操作记录查询、游戏消费记录查询以及游戏操作提醒、游戏消费提醒、游戏操作时段设置和游戏消费限制等功能。
5 功能要求
5.1 用户注册
5.1.1.注册方式
监护人可通过系统注册监护人帐号,注册方式不仅限于:
a)手机帐号注册;
b)自定义帐号注册;
c)第三方帐号授权注册等。
5.1.2.身份识别
监护人注册登录系统后,可向系统提供未成年用户个人信息资料进行关联,提供的资料不仅限于:
a)未成年人帐号或密码;
b)未成年人照片、身份证等信息。
5.1.3.身份验证
系统将根据监护人提供资料进行验证,验证通过后将未成年人与监护人进行帐号关联并为监护人提供监护功能。验证方式不仅限于:
a)与公安身份验证系统对接;
b)采用生物识别技术,如指纹、面部识别等。

图 2:账号注册流程
5.2 监护查询
监护人可以对未成年人游戏情况进行如下查询,包括但不仅限于:
a)提供未成年用户近期游戏时间记录。如:进入游戏时间、退出游戏时间、单次游戏时长、游戏名称;
b)提供未成年用户近期游戏消费记录。如:具体消费时间、消费金额、支付渠道、消费游戏名称。

图3:监护查询流程
5.3 监护提醒
监护人可以对未成年人游戏情况进行如下提醒,包括但不仅限于:
a)至少通过一种方式进行提醒通知。如:手机短信、微信、邮箱等;
b)消费提醒内容如:游戏帐号、游戏名称、消费时间、消费金额等;
c)玩游戏提醒内容如:游戏帐号、游戏名称、开始玩游戏时间等。

图4:监护提醒流程
5.4 监护时段设置
监护人可以对未成年用户游戏情况进行时段设置,包括但不仅限于:
a)提供每日至少有一个可设置的时段选项;
b)提供已设置允许游戏时段的删除或修改功能;
c)未成年用户在非允许游戏时段登录游戏,游戏内需提醒其“监护人禁止进行游戏”的相关信息。技术实现:

图5:监护时段设置流程
5.5 监护消费设置
监护人可以对未成年人游戏情况进行消费设置,包括但不仅限于:
a)提供在游戏内消费额度设置;
b)限制方式如:次消费限额、日消费限额、月消费限额等;
c)充值超过设置限额时,需在支付渠道内提醒未成年用户“家长设置消费限额”的相关信息。

图6:监护消费设置
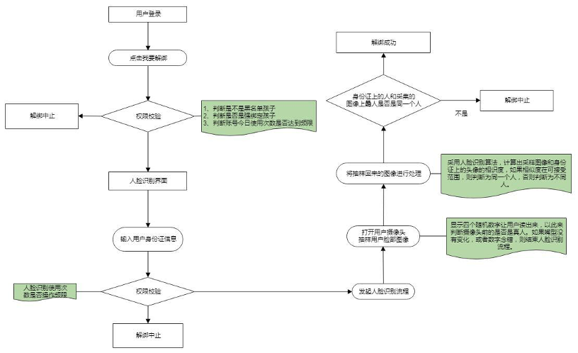
5.6 用户解绑
系统需向监护人及未成年人提供解绑功能,解绑方式不仅限于:
a)客服验证资料和信息解绑,包含:家长身份信息、未成年身份信息、亲子关系证明等。
b)监护人及未成年人自助解绑:包含:实名身份认证、监护人审核等。
c)提供未成年人年满 18 岁系统自动解除绑定功能。

图 7:账号解绑流程
6 数据要求
6.1 收集信息
系统基于下列原因需要使用到监护人帐号及未成年用户帐号的信息资源,收集信息前将会征得监护人同意,且说明使用用途和范围:
a)执行软件验证服务;
b)执行软件升级服务;
c)网络同步服务;
d)提高用户的使用安全性并提供客户支持;
e)因用户使用本软件特定功能或因用户要求系统或合作单位提供特定服务时,系统或合作单位则需要把用户的信息提供给与此相关联的第三方。
6.2 信息保护
系统应注重对用户信息资源的保护,会使用各种安全技术和程序来保护用户信息资源不被未经授权的访问、使用和泄漏。除法律或政府要求或用户同意等原因外,系统未经用户同意不向除合作单位以外的第三方公开、透露用户信息资源。
6.3 信息披露
因下列原因而披露给第三方的除外:
a)基于国家法律法规的规定而对外披露;
b)应国家司法机关及其他有关机关基于法定程序的要求而披露;
c)为保护系统或您的合法权益而披露;
d)在紧急情况下,为保护其他用户及第三方人身安全而披露;
e)用户本人或用户监护人授权披露的;
f)应用户监护人合法要求而提供用户个人身份信息时。
7 易用要求
7.1 易理解性
易理解性应满足以下要求。
a)应帮助用户理解和使用系统的各项功能;
b)应提示错误产生的原因和纠正信息。
7.2 易操作
易操作性应满足以下要求。
a)用户界面应友好、直观。
b)提供必要的帮助和提示,引导用户完成相关操作。


评论